环境配置
最低要求
PHP7.0+、MySQL5.5+
环境推荐
CentOS7、Nginx、PHP7.3、MySQL5.6(以上是开发者的开发环境)
PHP依赖
session、curl、fileinfo、ZipArchive、mysqli
说明
此处使用宝塔面板进行演示,且已跳过宝塔面板安装过程,如有需要,请自行访问宝塔官网。
详细步骤
第一步 安装基本环境
宝塔面板安装完成并成功登录后,选择LNMP环境并将PHP版本调整至7.3,然后点击一键安装即可
或也可通过“软件商店”进行安装
第二步 安装PHP拓展
在“软件商店”中选择PHP7.3并点击“设置”,在弹出窗口中选择“安装拓展”,安装“fileinfo”拓展
第三步 配置网站
进入“网站”页面,选择“添加网站”,并配置自己的域名、添加数据库,然后点击“提交”。
注意!需要将域名解析至服务器才能通过域名访问,具体过程请自行百度
第四步 部署网站文件
方案一(推荐)
进入网站根目录(可通过点击“网站”页面中对应网站的“根目录”直接进入),选择“远程下载”下载,输入Easy-Send最新release包网址(请查看https://github.com/IvanHanloth/Easy-Send/releases/),进行下载
下载完成后解压文件至当前目录
将开头为“Easy-Send”的文件夹中的文件全部剪切至网站根目录

选中所有文件,给予权限(777或755)
方案二(不推荐)
进入网站根目录(可通过点击“网站”页面中对应网站的“根目录”直接进入),选择“终端”,完成登录后通过git指令克隆Easy-Send仓库至根目录并赋予权限,具体指令如下:git clone https://github.com/IvanHanloth/Easy-Send.git
第五步 数据库安装
访问网站首页,将自动跳转至系统安装页面
点击“下一步”进行环境检查,如果检查未通过需进行相应的配置。如果检查通过则填写数据库相关信息(可查看宝塔面板的“数据库”页面进行获取)
点击“保存”保存数据库配置
点击“继续”导入数据表
如果显示出错则需进入数据库清空数据库后重新配置,成功则点击下一步
第六步 配置网站伪静态
根据不同web服务器选择不同的伪静态,注意此处伪静态规则可能不是最新,请根据查看项目根目录下“安装说明.txt”进行配置
Nginx:
rewrite ^/app+(\/?)$ /index.php?mode=app;
rewrite ^/user+(\/?)$ /index.php?mode=user;Apache:
RewriteEngine on
RewriteBase /
RewriteRule ^user/?$ /index.php?mode=user [QSA,L]
RewriteRule ^app/?$ /index.php?mode=app [QSA,L]访问“网站”页面,点击Easy-Send程序所在的网站,选择伪静态,填写以上伪静态规则
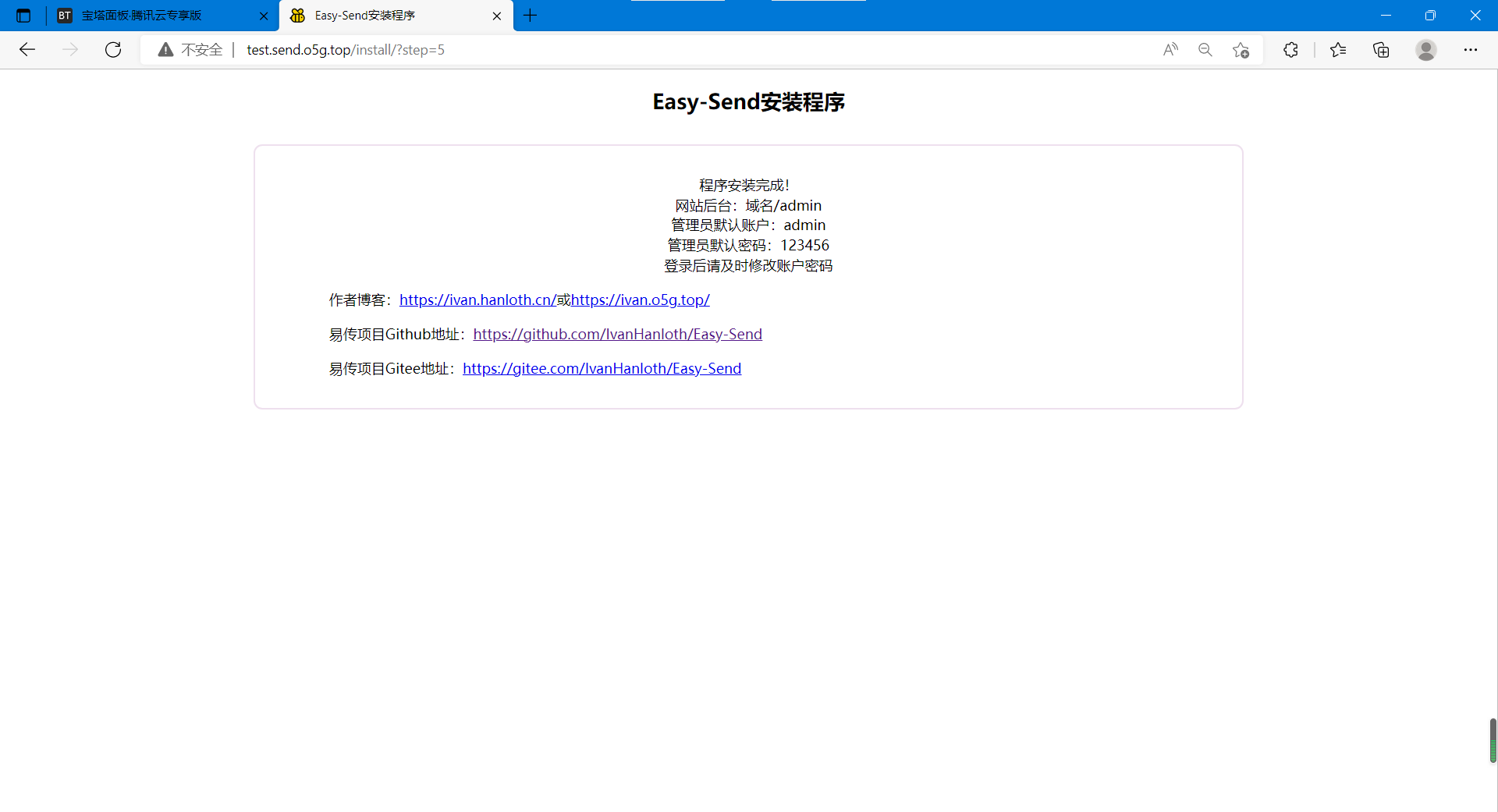
点击“保存”进行保存。至此,网站安装成功!
第七步 登录后台修改账户密码
访问你的域名+/admin可登录后台
默认账号为admin 默认密码为123456
登录后可在右上角“修改资料”更改你的账号和密码

可选配置
配置https访问
说明
https协议是重要的网络安全协议,配置https可以防止部分数据的泄漏。在Easy-Send中,如果您需要使用公用版手机APP,则您必须配置https协议。此处通过宝塔面板进行演示
证书一:Let’s Encrypt
优势
Let’s Encrypt为免费的SSL证书,并且支持多域名申请。宝塔支持对Let’s Encrypt进行自动升级。对于宝塔提供的云服务(包括账号等)的依赖小。
劣势
Let’s Encrypt在一些老旧设备或浏览器中可能提示证书不可信。单次申请有效期仅有90天。
配置方法
宝塔面板进入“网站”页面,选择需要部署SSL(需要https访问)的网站,选择“SSL”,点击“Let’s Encrypt”,选中需要申请证书的网址(推荐全选)以及域名的验证方式(推荐文件验证)
点击“申请”即可
宝塔自动完成证书的申请和部署后如下图
此时可以选择开启强制https,这样用户通过http协议访问时也会自动跳转至https协议,更加安全
证书二:TrustAsia DV SSL CA - G5
优势
免费,可信度高,更安全,有效时间长达一年
劣势
到期需要自己重新申请,只支持单域名证书申请。如果使用宝塔面板提供的“宝塔SSL”配置则对宝塔的云服务依赖度高,如果在其他地方申请(例如七牛云、阿里云等)配置较麻烦。
配置方法
- 宝塔面板选择“网站”,选择需要部署SSL(需要https访问)的网站,选择“SSL”,点击“宝塔SSL”,点击“申请证书”。

- 如实填写自己的个人信息或企业的信息,并点击“提交资料”
- 等待宝塔申请证书并部署即可
其他证书
- 下载由SSL证书签发代理商提供的证书文件
- 宝塔面板选择“网站”,选择需要部署SSL(需要https访问)的网站,选择“当前证书”
- 将所下载的证书文件中的.key文件以及.pem文件内容复制到对应框内,点击保存即可
最后编辑:Ivan Hanloth 更新时间:2024-02-13 16:40